Afbeelding
Het beheer van openbare natuurterreinen die geen eigendom zijn van of niet in volledig beheer zijn bij het Agentschap voor Natuur en Bos is door de jaren heen gegroeid en mondde uit in een duidelijk wettelijk kader.
Introductie
De Vlaamse overheid zal investeren in een netto toename aan natuur maar met focus op die met hoge kwaliteit, uiteraard overal en dicht bij iedereen. De realisatie van Europese natuur en klimaatdoelen staat hierbij centraal. Dat omvat zowel bestaande natuur (onder passend beheer te brengen of te behouden of na omvorming) als nieuwe, bijkomende natuur (door uitbreiding en/of inrichting).
Als onderdeel van dat overkoepelende beleid schept de overheid eveneens een duidelijk kader voor het beheer van openbare natuurterreinen die geen eigendom zijn van of niet in volledig beheer zijn bij het Agentschap voor Natuur en Bos.
Het Bosuitbreidingsdecreet van 29 juni 2022 wijzigt de Natuur- en Bosdecreten, zorgt voor een betere juridische bescherming van bestaande bossen, bevordert de bosuitbreiding via een aanpassing van het instrumentarium en verduidelijkt het kader voor het beheer van openbare natuurterreinen (ook bekend als het zgn. technisch beheer) in relatie tot de opdracht van het Agentschap voor Natuur en Bos.
Het basisprincipe voor het natuurbeheer van openbare natuurterreinen is de wenselijkheid van ‘eenheid van beheer’. Daardoor kan een lokaal bestuur dat beheer doelgerichter, effectief en transparant organiseren.
Als onderdeel van dat overkoepelende beleid schept de overheid eveneens een duidelijk kader voor het beheer van openbare natuurterreinen die geen eigendom zijn van of niet in volledig beheer zijn bij het Agentschap voor Natuur en Bos.
Het Bosuitbreidingsdecreet van 29 juni 2022 wijzigt de Natuur- en Bosdecreten, zorgt voor een betere juridische bescherming van bestaande bossen, bevordert de bosuitbreiding via een aanpassing van het instrumentarium en verduidelijkt het kader voor het beheer van openbare natuurterreinen (ook bekend als het zgn. technisch beheer) in relatie tot de opdracht van het Agentschap voor Natuur en Bos.
Het basisprincipe voor het natuurbeheer van openbare natuurterreinen is de wenselijkheid van ‘eenheid van beheer’. Daardoor kan een lokaal bestuur dat beheer doelgerichter, effectief en transparant organiseren.
Historiek
Het concept ‘technisch beheer’ kent een lange traditie en is bekend bij openbare besturen die boseigenaar zijn. Het werd immers aangehaald in artikel 45 van het Bosdecreet. Reeds in het Boswetboek van 1854, toen het nog jonge België zocht naar methoden om de resterende openbare bossen beter te beheren, werd de term vermeld. In die periode kende de bosoppervlakte in België een historisch dieptepunt en groeide de bewustwording van de noodzaak voor een beter wettelijk kader voor het beheer van bossen.
In het Bosdecreet van 1990 werd het concept ‘technisch beheer van openbaar bos’ overgenomen. Het betekende dat alle eigenaars van openbare bossen konden rekenen op de dienstverlening van de Vlaamse overheid. Het Agentschap voor Natuur en Bos kreeg de opdracht toebedeeld en stond in voor de uitvoering van de technische aspecten van het beheer van bijvoorbeeld een gemeentebos of een bos van een OCMW, en dat op basis van een beheerplan. Door de jaren heen zijn er echter verschillen ontstaan in de uitvoering van die vorm van ondersteuning van openbare besturen, naargelang de lokale afspraken, specifieke kenmerken van de gebieden… Met latere wetswijzigingen konden ook terreinbeherende natuurverenigingen en bosgroepen het beheer van openbare bossen uitvoeren.
In het belang van de transparante werking van overheden en als antwoord op de veranderde wetgeving en subsidiemogelijkheden voor het natuurbeheer in Vlaanderen wordt het beheer van alle openbare bossen nu op eenzelfde, duidelijke leest geschoeid. Het is bovendien belangrijk om dat alles af te stemmen met de krachtlijnen en procedures voor de opmaak van de natuurbeheerplannen, en de subsidiëring van beheerwerken in uitvoering van een goedgekeurd natuurbeheerplan.
De huidige Natuur- en Bosdecreten, gewijzigd door het Bosuitbreidingsdecreet, geven een openbaar bestuur meer beslissingsruimte en -mogelijkheden om de beste partner voor het beheer van zijn natuurterreinen te kiezen. De rechten en plichten zijn dezelfde als die voor particuliere eigenaars van natuurterreinen. De voorgestelde wijzigingen bevestigen het partnerschap tussen de Vlaamse overheid en de openbare besturen voor de uitvoering van het technisch beheer, maar stimuleren een actievere en bewuste samenwerking.
In het Bosdecreet van 1990 werd het concept ‘technisch beheer van openbaar bos’ overgenomen. Het betekende dat alle eigenaars van openbare bossen konden rekenen op de dienstverlening van de Vlaamse overheid. Het Agentschap voor Natuur en Bos kreeg de opdracht toebedeeld en stond in voor de uitvoering van de technische aspecten van het beheer van bijvoorbeeld een gemeentebos of een bos van een OCMW, en dat op basis van een beheerplan. Door de jaren heen zijn er echter verschillen ontstaan in de uitvoering van die vorm van ondersteuning van openbare besturen, naargelang de lokale afspraken, specifieke kenmerken van de gebieden… Met latere wetswijzigingen konden ook terreinbeherende natuurverenigingen en bosgroepen het beheer van openbare bossen uitvoeren.
In het belang van de transparante werking van overheden en als antwoord op de veranderde wetgeving en subsidiemogelijkheden voor het natuurbeheer in Vlaanderen wordt het beheer van alle openbare bossen nu op eenzelfde, duidelijke leest geschoeid. Het is bovendien belangrijk om dat alles af te stemmen met de krachtlijnen en procedures voor de opmaak van de natuurbeheerplannen, en de subsidiëring van beheerwerken in uitvoering van een goedgekeurd natuurbeheerplan.
De huidige Natuur- en Bosdecreten, gewijzigd door het Bosuitbreidingsdecreet, geven een openbaar bestuur meer beslissingsruimte en -mogelijkheden om de beste partner voor het beheer van zijn natuurterreinen te kiezen. De rechten en plichten zijn dezelfde als die voor particuliere eigenaars van natuurterreinen. De voorgestelde wijzigingen bevestigen het partnerschap tussen de Vlaamse overheid en de openbare besturen voor de uitvoering van het technisch beheer, maar stimuleren een actievere en bewuste samenwerking.
Voor wie?
Het aangehaalde besluit voegt in het decreet van 21 oktober 1997 betreffende het natuurbehoud en het natuurlijk milieu het onderdeel ‘Afdeling 5. Technisch beheer van openbare terreinen’ toe. In dat onderdeel wordt een onderscheid gemaakt tussen twee soorten publiekrechtelijke rechtspersonen: besturen die recht hebben op (beheer)subsidies in het kader van de opmaak van natuurbeheerplannen en andere entiteiten, zoals bijvoorbeeld de Vlaamse en federale overheden, die er geen recht op hebben. Concreet betreft het openbare natuurterreinen die eigendom zijn van gemeenten, kerkfabrieken, OCMW’s, Polders, Wateringen en provincies. De nieuwe regeling geldt niet voor terreinen in eigendom van entiteiten van de Vlaamse en Federale overheden aangezien het subsidiebesluit hen uitsluit van financiële ondersteuning voor de uitvoering van een goedgekeurd natuurbeheerplan. Die administratieve overheden kunnen wel schriftelijk aan Natuur en Bos vragen om hen te ondersteunen bij het technisch beheer voor de uitvoering van de door de Vlaamse Regering vast te stellen taken. Ook zij kunnen echter het volledige beheer of het technisch beheer laten uitvoeren door een derde.
Kader voor het beheren van natuurterreinen van openbare besturen
Het uitgangspunt voor het uitvoeriger beschrijven van het natuurbeheer van openbare terreinen is het streven naar een grote mate van eenheid van beheer om de impact van een versnipperde aanpak te vermijden. Bovendien moeten openbare besturen met een goedgekeurd natuurbeheerplan (cf. nieuwe regeling sinds 28 oktober 2017) evenwaardig behandeld worden als alle natuurbeheerders in Vlaanderen en krijgen ze dus dezelfde rechten en plichten als particuliere natuurbeheerders.
Het Bosuitbreidingsdecreet laat elk bestuur beslissen om het beheer van zijn natuurterreinen in eigen handen te nemen of een derde het beheer te laten uitvoeren. Het decreet beperkt het technisch beheer van Natuur en Bos tot die openbare natuurterreinen waarvoor een natuurbeheerplan in opmaak is. In dat geval worden immers nog geen subsidies uitbetaald. Natuur en Bos blijft tevens de natuurgebieden van Vlaamse en federale overheden beheren, want die hebben geen recht op subsidies. Die bijstand voor het beheer gebeurt altijd op (schriftelijk) verzoek van het betrokken openbaar bestuur.
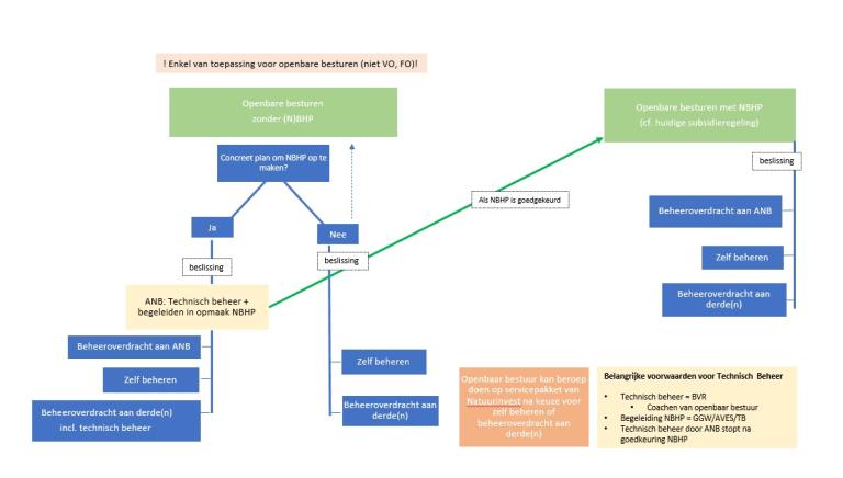
Onderstaand schema vat de principes uit het Bosuitbreidingsdecreet samen en de wijzigingen in de Natuur- en Bosdecreten. Je kunt dit schema ook downloaden (pdf) >
Het vertrekpunt bij bovenstaand schema is het (natuur)beheerplan.
Conform artikel 12decies van het Natuurdecreet wordt het technisch beheer van openbare natuurterreinen die beheerd worden of zullen worden ten behoeve van het natuurbehoud, beperkt tot die natuurterreinen waarvoor er nog geen goedgekeurd natuurbeheerplan is en waarvoor de intentie tot de opmaak van een natuurbeheerplan gekend en formeel bevestigd is door het betrokken bestuur. De wetgever hoopt zo de drempel voor openbare besturen te verlagen om in te stappen in de regeling voor het geïntegreerd beheer ten behoeve van het natuurbehoud door middel van het opstellen van natuurbeheerplannen.
Het Bosuitbreidingsdecreet laat elk bestuur beslissen om het beheer van zijn natuurterreinen in eigen handen te nemen of een derde het beheer te laten uitvoeren. Het decreet beperkt het technisch beheer van Natuur en Bos tot die openbare natuurterreinen waarvoor een natuurbeheerplan in opmaak is. In dat geval worden immers nog geen subsidies uitbetaald. Natuur en Bos blijft tevens de natuurgebieden van Vlaamse en federale overheden beheren, want die hebben geen recht op subsidies. Die bijstand voor het beheer gebeurt altijd op (schriftelijk) verzoek van het betrokken openbaar bestuur.
Onderstaand schema vat de principes uit het Bosuitbreidingsdecreet samen en de wijzigingen in de Natuur- en Bosdecreten. Je kunt dit schema ook downloaden (pdf) >
Afbeelding
Het vertrekpunt bij bovenstaand schema is het (natuur)beheerplan.
Conform artikel 12decies van het Natuurdecreet wordt het technisch beheer van openbare natuurterreinen die beheerd worden of zullen worden ten behoeve van het natuurbehoud, beperkt tot die natuurterreinen waarvoor er nog geen goedgekeurd natuurbeheerplan is en waarvoor de intentie tot de opmaak van een natuurbeheerplan gekend en formeel bevestigd is door het betrokken bestuur. De wetgever hoopt zo de drempel voor openbare besturen te verlagen om in te stappen in de regeling voor het geïntegreerd beheer ten behoeve van het natuurbehoud door middel van het opstellen van natuurbeheerplannen.
Toon op de webpagina enkel de aangeklikte paragraaf
0
Verberg introductie
0